Essa pagina depende do javascript para abrir, favor habilitar o javascript do seu browser!
Ir direto para menu de acessibilidade.
Página inicial > Governança de TI > Processos de TI
Início do conteúdo da página

Processos de TI

Publicado: Sexta, 16 de Dezembro de 2016, 16h31 | Última atualização em Quinta, 23 de Novembro de 2023, 11h57

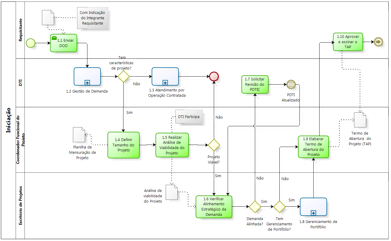
Arquitetura de Processos de TI

 

Consolidação CVI arquitetura de processos do IFS ti v2 

Cadeia de Valor Integrada do Ifs

cadeia de valor integrada do ifs

 

registrado em:
Fim do conteúdo da página